互金风控
风控系统架构

风控授信流程
sequenceDiagram
participant A as 产品服务
participant B as 审批服务
participant C as 指标计算
participant D as 特征计算
participant E as 决策引擎
participant F as 资信系统
participant G as 变量存储
participant H as 模型引擎
A->>B: 提交审批申请
B->>C: 准入检查,数据核准
C-->>B:
B->>D: 准入策略101
D-->>B:
D->>E: 执行策略
E->>G: 输入输出数据落地
E-->>D:
B->>F: 查询相关资信
F-->>B:
B->>D: 执行策略200
D->>E: 执行策略
E->>G: 输入输出数据落地
E-->>D:
D-->>B:
D->>H: 调用模型引擎
D-->>B:
B->>D: 执行策略301
D->>E: 执行策略
E->>G: 输入输出数据落地
E-->>D:
D-->>B:
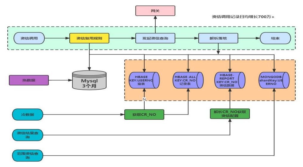
资信平台架构设计

决策引擎



本博客所有文章除特别声明外,均采用 CC BY-NC-SA 4.0 许可协议。转载请注明来自 沪指傀儡师!
评论


